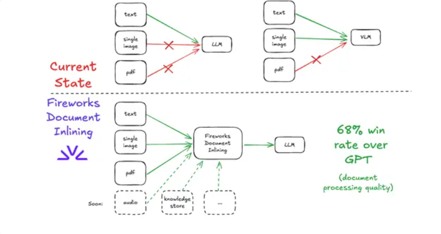
还在为处理各种格式的非结构化文档而烦恼吗?Fireworks AI近日推出了一项名为“Document Inlining”的创新功能,它能将PDF、截图、图像等...
AI
07月30日
0
一个被广泛视为人工智能缺陷的特性——"幻觉",竟成为科学突破的关键。据《财富》杂志报道,2024年诺贝尔化学奖得主之一的大卫·贝克教授,正是借助AI模型的"幻觉...
AI,创新
07月30日
0
近日,谷歌的 Gemini 人工智能项目正在通过比较其输出结果与 Anthropic 公司的 Claude 模型来提升自身性能。据 TechCrunch 获得的...
谷歌,Claude,AI
07月30日
0
据知名科技媒体The Information报道称,OpenAI 正在考虑研发自家的人形机器人。据悉,该消息来源于 “与该项目有直接了解的两位知情人士”。作为 ...
人形机器人,OpenAI,AI,机器人
07月30日
0
艺术的未来或许不再仅仅属于人类。今年,人工智能(AI)的应用已经渗透到全球数百万人的日常生活中,从科幻概念变成了简化日常活动、优化用户时间的实用工具。如今,一种...
AI
07月30日
0
生成式人工智能(AI)与营销科学的融合正在彻底改变广告行业。尽管仍存在一些犹豫,但越来越多的品牌开始认识到AI在创意和运营方面的巨大潜力。可口可乐等知名品牌已经...
AI,人工智能,营销
07月30日
0
一项新研究表明,OpenAI 的 o1-preview 人工智能系统在诊断复杂医疗案例方面,可能优于人类医生。哈佛医学院和斯坦福大学的研究团队对 o1-prev...
OpenAI,AI,医疗
07月30日
0
近期的研究表明,市场上最先进的 AI 聊天机器人竟然对一些简单的技巧十分敏感,甚至可以被轻易 “越狱”。根据《404媒体》的报道,Claude 聊天机器人的开发...
GPT,Claude,AI,聊天机器人,机器人
07月30日
0
美国科技政策领域正迎来重大调整。近日,斯坦福大学人类中心人工智能研究院(Stanford HAI)的研究员Michael Kratsios被任命为白宫科技政策办...
科技,AI,特朗普,重组
07月30日
0
近日,Sakana AI 的科学家们在人工智能领域取得了突破性进展,他们首次成功利用视觉语言基础模型(vision-language foundation mo...
AI,大模型
07月30日
0